Introducing Adeptia Automate
Discover Adeptia Automate, the next-generation Intelligent Data Automation™ platform that accelerates first-mile data integration with AI and scale.
Read the blog
This tutorial teaches how to create new schema activities and, specifically, how to create schemas for different formats such as XML, text, fixed length, excel, databases, etc....

Get Started: Deploying Process Flows is Easy with Adeptia Automate View this video to know how to deploy a process using the powerful features of Adeptia Automate.....

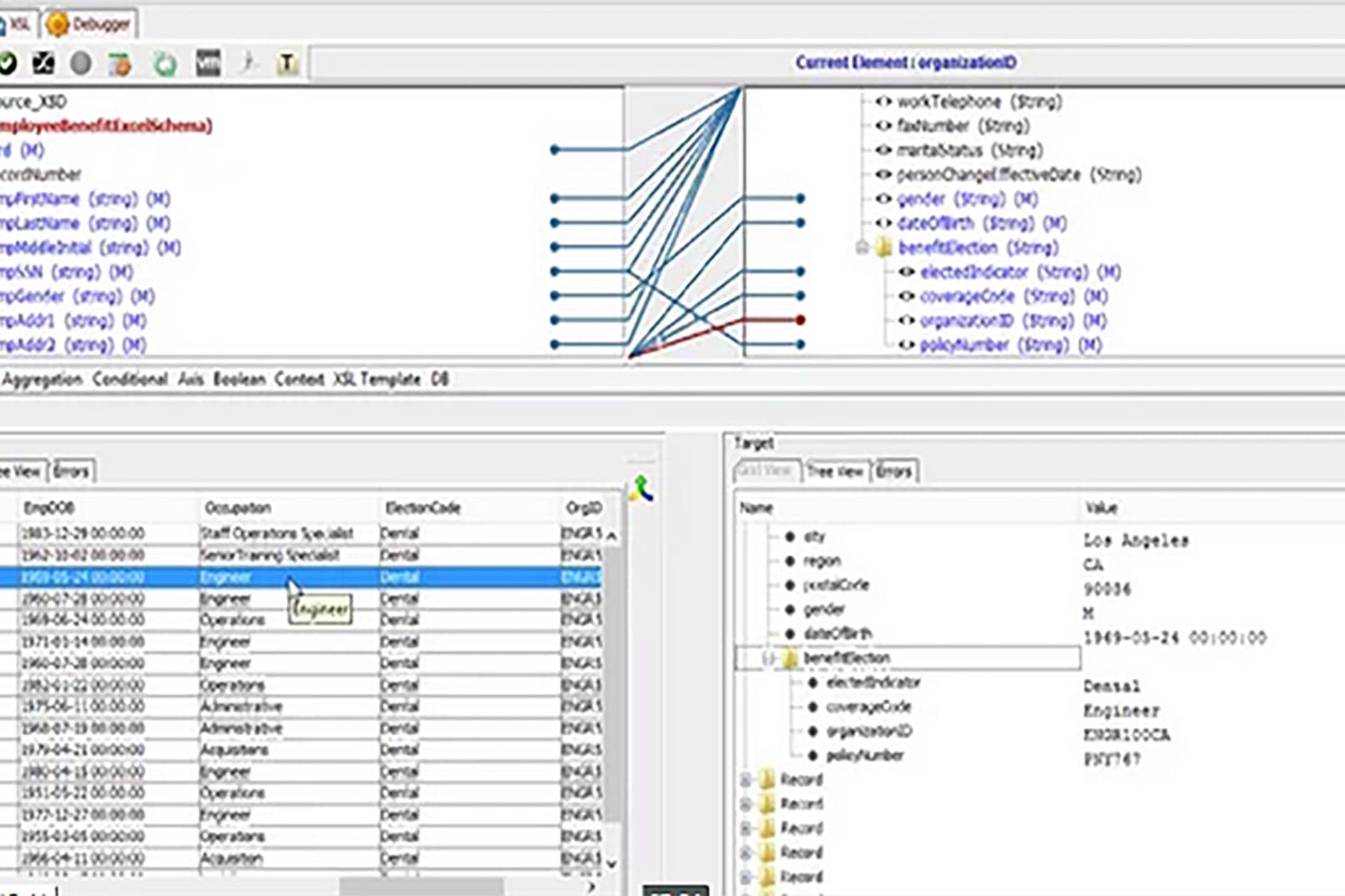
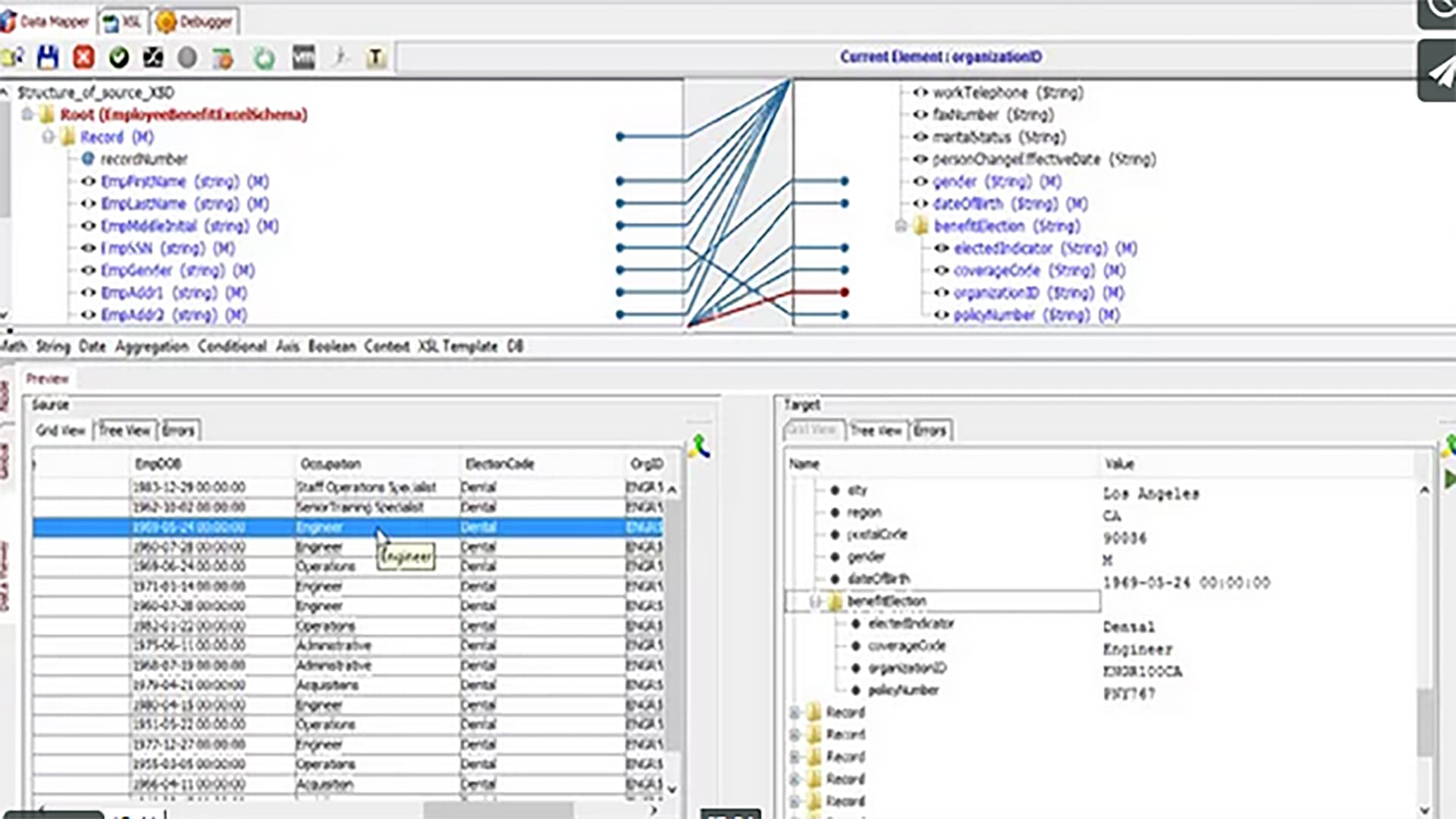
Watch this demo to see how to create data maps by using the Adeptia data mapper to load schemas. This will also show value maps and data preview, as well as how to validate the actual mapping in the A...

In this video, you will how to create sources and targets using Adeptia Solution. More specifically, you will learn about configuring source activities, IP Protocols, and databases for both sources an...

Adeptia offers an enterprise class solution that enables business users in any industry to develop workflows and scale processes rapidly. Adeptia allows business teams to integrate applications & proc...

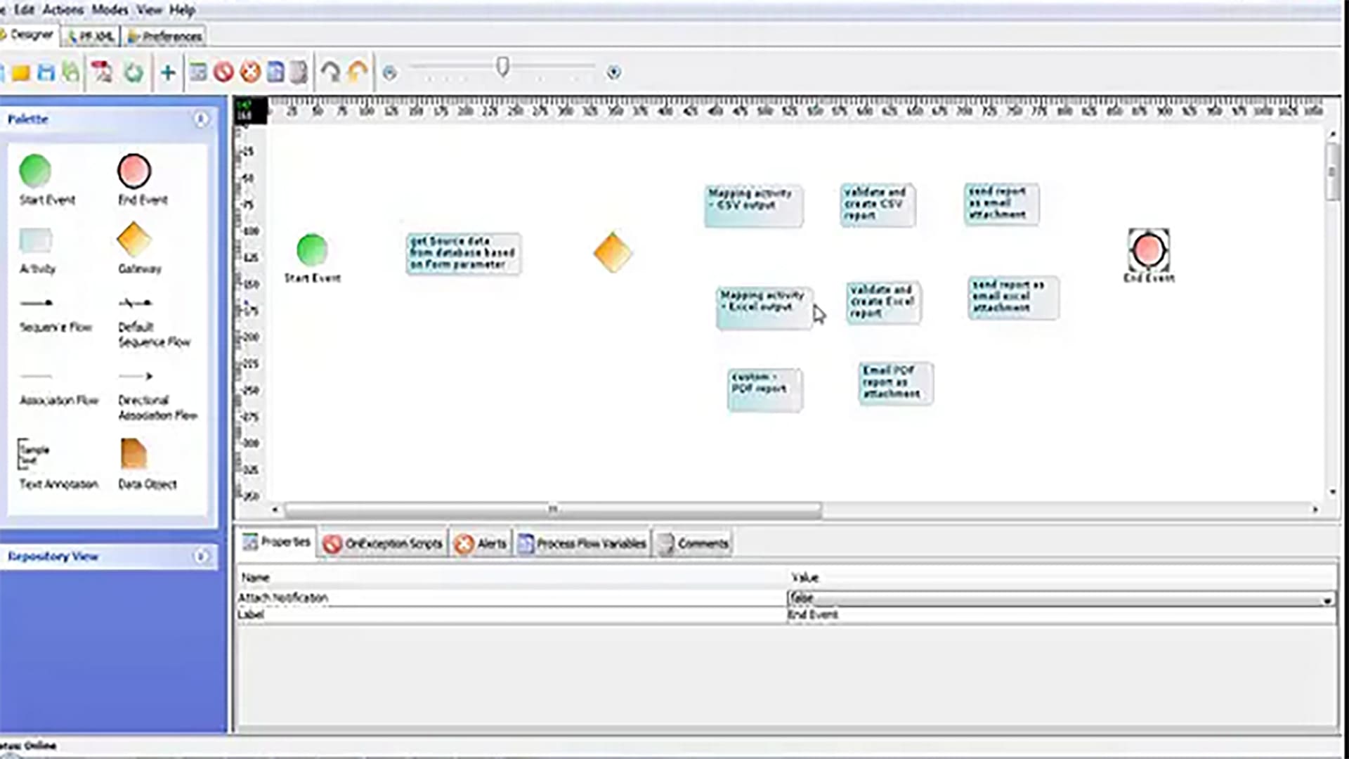
Adeptia offers three simple step process to fully implement a process flow. In step 1, Adeptia process designer designs a high level flow. Where a business user can define business rules as well as th...

Adeptia offers advanced capabilities to integrate processes, applications, technologies, and data in real time. It enables business users to create process flows, orchestrate them in an order, and exe...

Adeptia is an end-to-end application integration tool which enables simple ways to connect people, processes, and applications. Leading businesses across the globe are using the Adeptia framework for ...

This demo provides information on how to create events and how to attach events to process flows. Configure specific trigger events, and then learn how to attach the flows to the events through the ev...

For several years, Adeptia has resolved critical Business to Business (B2B) integration errors for leading businesses across the globe. Adeptia addresses intense B2B integration challenges with rich a...

Billing Automation: Optimize Revenue with Adeptia Process Designer Interface Adeptia provisions a web based solution for Invoice Billing Automation. The solution delivers easy configuration of billing...

Adeptia hybrid integration platform delivers unique capabilities to integrate cloud and onpremise endpoints spread across different locations. The solution harmonizes IT processes and systems by build...

This video demonstrates how to create a process flow by picking up a file from a folder and mapping it to a database....

See how Adeptia joining multiple sources in single mapping....

See how Adeptia change data value with built-in functions such as data merge....

See how Adeptia applying the value maps for reference data conversion....

Smoother information exchange requires a greater degree of synergy and interoperability between systems. Organizations lose momentum if their valuable time is lost in converting files from one format ...

Adeptia offers robust features to automatically map source elements to target elements. The user can refer the Auto Mapper, One to one Mapper, and Custom Map features to map data between two sources....

Adeptia is a comprehensive solution for data integration and B2B integration. The tool is an enterprise class integration solution that simplifies all aspects of hybrid integration....

Watch this video to see how to attach a process flow to a file trigger to run the process whenever a new file arrives....

See how non-technical users can use Adeptia’s MS Dynamics CRM Connector to integrate CRM with any target application in minutes....

Salesforce to Database: Extracting Data from Salesforce Extracting data from Payroll, CRM and Sales applications is challenging task and involves a lot of manual work....

Adeptia provides simple and non technical ways to extract Microsoft Dynamics CRM data. The user can also export the extracted data to a database. The solution ensures that the data is available every ...

XML to CSV Enrollment Data File Conversion Process....

Bring Data from Any Source: File to Database Adeptia offers a user friendly web based interface to extract data from any database. The solution enables users to extract specific information, i.e., ph...

Rapid technological innovations are contributing to the prolific growth in data. Almost every analyst report predicts that there will be a massive growth of data in enterprises....

This video shows how to use PGP encryption to encrypt a file before sending to an external partner....

Extracting customer orders data from an email attachment Adeptia is an all in one solution that covers all aspects of business to business integration....

Extracting data from a Google Spreadsheet and loading it into a database can be a time-consuming task if you aren’t aware of ways to do it....

Overview of Events and Triggers In this video, we will do a quick walk through of “Events and Triggers” like FTP, HTTP, Message Queue, Email, Database, Web Services, Calendars and Schedules....

Adeptia Process Flow Designer allows users to publish processes with the help of a simple drag and drop interface. The user can create process flows with drag and drop ease and connect them with other...

Demo Video – Manage and automate the exchange of Policy and Claims data between P&C Insurance Carriers and Agents, TPAs. Setup ACORD XML/AL3 maps for different lines of business....

A key Adeptia strength is allowing business users to interface with data as part of a workflow. In this example, you will see how to present data in a web form for users to review, correct, and resubm...

The Adeptia solution helps business users to dynamically create web forms that can call Rest APIs and show you the data in real time in the form fields....

In this use case we will create a custom Wire Transfer report based on an Account ID which is passed as a parameter through a web form....

Data Interface allows users to quickly onboard data from any source and convert it into target format....

Today’s businesses receive data in different layouts and formats. Therefore, business teams face rough challenges in bringing the data on time from different sources. Organizations must have strong da...

In this use case we will publish a process flow as a RESTful API using Adeptia Suite’s Web Service Provider....

In this video we will show how to pivot each source record into multiple target records....

Integrating Salesforce with other business technologies significantly improves the performance and agility of an organization. However, integrating the Cloud based Client Relationship Management (CRM)...

In this example we will take Customer Enrollment data files arriving in a folder and map them to a back-end database....

In this use case we will show how to merge two sources into a single data output....

In this video of use case, we will show how to identify and route data errors to an email notification....

In this use case we will build an orchestration to apply auto-map to map common fields between source and target elements. We will show you different ETL and Mapping scenarios....

In this tutorial, we will show you how to create a custom service using the custom plugin activity of Adeptia. An an example, we will use open source java API (JAR) to call LinkedIn....

In this use case a Message Queue will trigger an orchestration in real-time....

In this use case we will learn to create a database trigger in MS Sql Server using Adeptia’s Database Event service....

Mapping Different Database Source into Database Target It is imperative for process automation technologies to be dynamic, accessible, affordable, and easy to use....

In this use case we will call a database stored procedure through a process flow to get an account profile....

In this use case a user submits a web form with a report request and receives a report in an email attachment within seconds....

In this use case we will show how to use DTCC (Depository Trust & Clearing Corporation) Standard schema. We will cover the following steps: Use DTCC standard schema. ...

In this video we will show how to publish an orchestration as a RESTful Web Service. We will cover the following steps as a part of the example: Publish an orchestration as a RESTful Web Service. ...

In this use case we will show how to connect on-premise systems to Cloud applications. We will go through the following steps: Connect to a database. ...

Customer data onboarding is difficult as well as an important part of the relationship management process. To simplify this part, organizations are looking for easy ways to onboard customers and setup...

Adeptia provides a comprehensive EDI integration solution through through a B2B trading partner management portal. The application provides full EDI and Non EDI integration capabilities....

Transcript Welcome and thank you for joining me for this video demo where I’m going to demonstrate how to convert an XML formatted file to a CSV formatted file in just four easy steps....

In this Adeptia’s demo video, Adeptia Solution will create a data interface to extract accounts data from a database and load it into NetSuite. We will go through the below steps: Configuring the EDI...

Adeptia offers unique capabilities to enable users in configuring inbound and outbound Electronic Data Interchange (EDI) transactions. The B2B Trading Partner Interface packs custom templates to suppo...

In this tutorial, we will show you how to create an EDI Outbound File with the help of Adeptia B2B trading partner relationship interface. We will show you how to connect to message queue and trigger ...

In this use case, we will show you how to create a record by record looping in the process flow with the help of Adeptia Solution....

Publishing Process Flow as a SOAP Web Service Adeptia is a unique business processes management technology that provide clients with dexterous tools to create process flows....

In this video we will show how business users or non-technical users in your company can use Adeptia’s NetSuite connector to connect and integrate NetSuite with any target system and exchange data by ...

This demo will provide information on how Adeptia’s BPM Process Modeler is a web based interface that allows users to model, simulate, and document business processes....

As part of this orchestration scenario, the solution will extract Contracts from Salesforce and post them into SAP’s Accounting module....

In this Use Case Salesforce triggers a HR Provisioning orchestration when a new employee record is created in Provision data object....

In this use case we will create a NetSuite Web Service connector and then show you how to use this connector to integrate NetSuite with Enterprise or Cloud applications....

HL7 also known as Health Level 7 is a set of standards for exchange of clinical and administrative data between applications of different healthcare providers....

Video Transcript Welcome. In this video, we will show you how to set up trading partners and process EDI and non-EDI files for both inbound and outbound data transactions....

For nearly two decades Adeptia’s B2B Trading Partner Management solution for Life Sciences industry is helping users to develop workflows rapidly, connect networks seamlessly, and scale effectively....

Organization’s can use Adeptia for creating innovative solutions specific to Oil and Gas industry. Organization’s can setup Trading Partners to process and receive real time data related to: Oil and ...

In this tutorial, we will use Adeptia B2B Trading Partner Management portal to generate outbound 214 and process incoming 204 messages. We will demonstrate the following steps: Use the B2B trading pa...